ARTÍCULO ORIGINAL

 

Sistema de gestión de información de historia clínica electrónica en terapias alternativas

 

Information management system for electronic medical records in alternative therapies

 

Sistema de gestão de informação de história clínica electrônica em terapias alternativas

 

 

Adán Beltrán Gómez, Alejandra Bojacá Bazurto, Rosmary Martínez Rueda, Nixon Duarte Acosta, Mónica Alexandra García Torres, Irma Paola Saavedra Pardo

Universidad Manuela Beltrán. Colombia.

 

 


RESUMEN

Las terapias alternativas son cada vez más utilizadas en la atención en salud. Actualmente la mayoría de las entidades de salud que prestan dichos servicios realizan el registro de estas intervenciones terapéuticas de forma manual, lo cual  produce inconvenientes como: posible pérdida de información, falta de control y seguimiento del paciente, falta de interacción e interoperabilidad con la historia clínica convencional, e imposibilidad de desarrollar estudios estadísticos con información proveniente de dichos registros. El presente artículo presenta un sistema de gestión de información para una historia clínica electrónica en terapias alternativas, basado en un modelo conceptual, y un modelo de interoperabilidad basado en el estándar Health Level 7 (HL7). Para el diseño del modelo conceptual, además de la revisión bibliográfica, se desarrolló una investigación de tipo mixto, con un diseño observacional descriptivo mediante una muestra a conveniencia, conformada por siete docentes y once expertos en terapias alternativas. Se indagó acerca de las características de los instrumentos y herramientas utilizados por los expertos para la gestión de la información. Una vez finalizada la propuesta del modelo, esta fue validada por los expertos. Para el modelo de interoperabilidad se consideraron los aspectos técnicos y sintácticos al diseñar una arquitectura de servicios para el envío y recepción de mensajes. En cuanto a la interoperabilidad sintáctica, se diseñó una estructura de mensaje según HL7 con información de pacientes.

Palabras clave: gestión de información en salud; intercambio de información en salud; terapias complementarias; registros electrónicos de salud; estándar HL7.


ABSTRACT

The use of alternative therapies is on the increase in health care. Most of the health institutions currently rendering such services keep manual records of therapeutic interventions, resulting in inconveniences such as the possible loss of information, lack of patient control and follow-up, lack of interaction and interoperability with conventional medical records, and inability to develop statistical studies based on data from those records. The paper presents an information management system for electronic medical records in alternative therapies based on a conceptual model and an interoperability model based on the Health Level 7 (HL7) standard. For the design of the conceptual model, in addition to the literature review, a mixed research study was conducted with a descriptive observational design using a convenience sample of seven teachers and eleven experts on alternative therapies. Participants were asked about the characteristics of the instruments and tools used by information management experts. A model proposal was developed which was validated by the experts. For the interoperability model account was taken of the technical and syntactic aspects involved in the design of a service architecture for message submission and reception. For syntactic interoperability a message structure was designed based on HL7 and patient information.

Key words: health information management; health information exchange; complementary therapies; electronic health records; HL7 standard.


RESUMO

As terapias alternativas são cada vez mais utilizadas na atenção em saúde. Actualmente a maioria das entidades de saúde que emprestam ditos serviços realizam o registro destas intervenções terapéuticas de forma manual, o qual produz inconvenientes como: possível perda de informação, falta de controle e acompanhamento do paciente, falta de interacção e interoperabilidade com a história clínica convencional, e impossibilidade de desenvolver estudos estatísticos com informação proveniente de ditos registros. O presente artigo apresenta um sistema de gestão de informação para uma história clínica electrônica em terapias alternativas, baseado num modelo conceitual, e um modelo de interoperabilidade baseado no estándar Health Level 7 (HL7). Para o desenho do modelo conceitual, para além da revisão bibliográfica, desenvolveu-se uma investigação de tipo misto, com um desenho observacional descriptivo mediante uma amostra à conveniência, conformada por sete docentes e onze expertos em terapias alternativas. Indagou-se sobre as características dos instrumentos e ferramentas utilizados pelos expertos para a gestão da informação. Uma vez finda a proposta do modelo, esta foi validada pelos expertos. Para o modelo de interoperabilidade foram considerados os aspectos técnicos e sintáticos ao desenhar uma arquitetura de serviços para o envio e recepção de mensagens. Em relação à interoperabilidade sintática, foi desenhada uma estructura de mensagem segundo HL7 com informação de pacientes.

Palavras chave: gestão de informação em saúde; intercâmbio de informação em saúde; terapias complementares; registros electrônicos de saúde; estándar HL7.


 

 

INTRODUCCIÓN

En la actualidad, las terapias alternativas (TA), definidas por la Organización Mundial de la Salud  como "un conjunto amplio de prácticas de atención en salud que no forman parte de la propia tradición del país y o están integradas en el sistema sanitario principal", se han convertido en una opción de tratamiento y poco a poco han empezado a integrarse en los sistemas de salud de algunos países,1 como es el caso de Colombia.2,3 Esta situación ha llevado a la necesidad de desarrollar sistemas de gestión de información en terapias alternativas que faciliten el registro y la sistematización de datos de historia clínica de acuerdo con las características particulares de estas terapéuticas, que permitan tener información clave para evaluar su efectividad en pacientes, así como el uso de esta en la generación de evidencia suficiente para estudios de investigación en esta área. Un sistema de gestión de información en terapias alternativas brinda una solución a la problemática actual del manejo de información clínica del paciente, en medio de un sistema de gestión de la información en salud como el colombiano, que incluso desde la medicina convencional presenta problemas de fragmentación y estandarización, que dificulta el acceso a la información del paciente en forma rápida, actualizada y sencilla.4-7

Adicionalmente, otro aspecto importante es contemplar la posibilidad de interoperabilidad con los sistemas existentes de las entidades prestadoras de servicios de salud en el diseño e implementación de este tipo de sistemas de historias clínicas electrónicas en terapias alternativas (HCE-TA) que permita la comunicación con los sistemas existentes de las entidades prestadoras de servicios de salud a través de la utilización de estándares como el Health Level 7 (HL7)*, conjunto de estándares que permiten la interoperabilidad entre sistemas de salud.5,8 El objetivo de este estudio fue desarrollar un sistema para la gestión de información de HCE-TA, utilizando el estándar HL7 para la interoperabilidad, para entidades de salud estatales que prestan servicios en dicha área.

 

MÉTODOS

El proyecto de innovación tecnológica fue desarrollado en tres fases: 

Fase I: caracterización de la historia clínica electrónica en terapias alternativas.

Teniendo en cuenta que no existe un estándar en Colombia para el registro de datos de historia clínica en TA se realizó una caracterización de las herramientas utilizadas por los profesionales en TA para el registro de la información de sus pacientes, a través de un estudio de tipo mixto, con un diseño observacional descriptivo. La muestra, seleccionada a conveniencia, estuvo conformada por siete profesionales de la especialidad de Terapias Alternativas, de la Universidad Manuela Beltrán, y seis profesionales de seis instituciones de salud de Bogotá que prestan el Servicio de Terapias Alternativas. Se contó con el previo consentimiento de los referentes de las instituciones, así como de los profesionales especializados que participaron de la caracterización.

Los instrumentos de recolección de información fueron: una encuesta electrónica enviada vía correo electrónico y un instrumento de caracterización utilizado durante las visitas a las instituciones de salud que prestan servicios en TA que hicieron parte de la muestra seleccionada y un instrumento de validación del modelo conceptual HCE-TA.

La encuesta vía electrónica incluía preguntas estructuradas que evaluaban los componentes historia clínica que utilizan los estudiantes de la especialización en Terapias Alternativas, de la Universidad Manuela Beltrán, frente a los principios de integralidad, secuencialidad, racionalidad científica, disponibilidad, oportunidad, seguridad, pertinencia, continuidad, individualización y utilidad exigidos por la legislación colombiana. Este formato fue diligenciado por los docentes. El formato de recolección de información para las instituciones, que fue utilizado en el trabajo de campo realizado en las seis instituciones de salud, se diligenció con el fin de conocer los componentes que se deben considerar en la historia clínica para la evaluación, diagnóstico, tratamiento, seguimiento y control en TA, a partir de las experiencias de los profesionales en dicha área.

Una vez propuesto el modelo inicial de HCE-TA, se procedió a su validación, la cual fue realizada por cinco profesionales en TA, especializados en Medicina Tradicional China, Homeopatía, Terapia Neural y Sintergética. Durante esta fase, los expertos dieron sus aportes y observaciones en relación con el modelo conceptual a través del instrumento de validación del modelo conceptual HCE-TA, el cual recogía los componentes y atributos del modelo propuesto.

Fase II: modelado.

En esta fase se desarrolló el modelo conceptual. Se definió la estructura de la información que permita la gestión e intercambio de datos utilizando el estándar HL7. Esto se efectuó a través del análisis del problema, el cual consistió en definir y comprender de los requerimientos funcionales, identificados durante el proceso de caracterización. Posteriormente, se identificaron los objetos de información, que obedecen a la representación de los datos de la HCE-TA, para lo cual se consideró como base el modelo de información de referencia, (RIM)**, propuesto por HL7, que se extendió para incluir las diferentes terapéuticas incorporadas dentro del modelo de HCE-TA y configurar las estructuras de acuerdo con los actos o procedimientos que hacen parte de cada una de las intervenciones.

Fase III: diseño de software e implementación.

Se tuvieron en cuenta los escenarios dentro del modelo de historia clínica electrónica en terapias alternativas, así como los requerimientos funcionales que comprenden la especificación de actores del sistema, de funcionalidades, arquitectura de software, diccionario de datos, diseño de interfaces; y los requerimientos no funcionales que incluyen: la arquitectura del sistema, interoperabilidad con el estándar HL7 y mantenibilidad. Finalmente, se realizó un plan de pruebas con el software.   

 

ANÁLISIS DE LOS RESULTADOS

FASE I: CARACTERIZACIÓN

Los docentes de la especialización en Terapias Alternativas de la Universidad Manuela Beltrán, que diligenciaron la encuesta electrónica, consideraron que el instrumento de registro de historia clínica utilizado en consulta en la práctica por los profesionales de salud de dicha especialidad, cumplía en su totalidad (100 %) con todos los criterios universales evaluados por la encuesta electrónica, de acuerdo con los parámetros establecidos en la legislación colombiana.

En la visita realizada a las instituciones, se pudo apreciar que no existía un instrumento estandarizado para el registro de historias clínicas en TA. Cada institución maneja su propia herramienta para el registro de datos. Sin embargo, surgieron los siguientes componentes en común de la historia clínica para terapias alternativas: datos de identificación, anamnesis, evaluación, diagnóstico, tratamiento y seguimiento y control. A su vez, estos componentes comprenden atributos generales y atributos específicos.

Respecto a los datos de identificación, los atributos específicos están en estrecha relación con la normativa6: apellidos y nombres completos, estado civil, documento de identidad, fecha de nacimiento, edad, sexo, ocupación, dirección y teléfono del domicilio y lugar de residencia, nombre y teléfono del acompañante; nombre, teléfono y parentesco de la persona responsable del usuario, según el caso; aseguradora y tipo de vinculación. La anamnesis comprende atributos generales (letra cursiva) y específicos:

 - Antecedentes: personales (médicos, quirúrgicos, ginecobstétricos, farmacológicos, tóxico alérgicos, traumáticos, otros), familiares, exámenes paraclínicos.

 - Revisión por Sistemas: cabeza y cuello, tórax, abdomen, genito-urinario, osteomuscular, neurológico, endocrino, psiquismo, otros.

En la evaluación se identificaron los siguientes atributos como los más relevantes:

- Estado general: signos vitales (frecuencia cardíaca, tensión arterial, frecuencia respiratoria, temperatura), peso, talla.

 - Observación: Shen, forma corporal, actitud corporal. Tez, cabeza-cuello, oreja, lengua, tórax, abdomen, neurológico, osteomuscular/extremidades, piel y faneras.

 - Auscultación y olfacción:secreciones.

 - Palpación: pulso (medicina tradicional china y tridosha), sensibilidad de los resonadores. Campos interferenciales, examen con láser frecuenciado.

 - Análisis y Resultados.

El componente diagnóstico comprende atributos como: Medicina Tradicional China (Zang Fu, Ocho principios), origen, manifestación, pronóstico, diagnóstico convencional. Por su parte, el tratamiento involucra un plan terapéutico y recomendaciones, en relación con la terapéutica de intervención. El seguimiento y control consta de: fecha, evolución, cambios referidos por el paciente, tratamiento y exámenes paraclínicos.

De otro lado, de acuerdo con los resultados obtenidos durante la fase de caracterización, se pudo concluir que las terapéuticas más utilizadas por los profesionales de la salud de las instituciones visitadas son: la Medicina Tradicional China (23 %), la sintergética (14 %), la auriculoterapia (14 %), la terapia neural (14 %) y la homeopatía (9 %), motivo por el cual fueron seleccionadas con el fin de incluirlas en el modelo de historia clínica. A partir de esta información se desarrolló la propuesta del modelo, la cual posteriormente fue evaluada por cinco expertos en TA. Las opiniones de los expertos frente al modelo propuesto se expresan a continuación:

Los profesionales especializados coincidieron en que los datos de identificación deben estar sujetos a la normativa,9 así como los otros componentes que se abarcan dentro de la historia clínica. De igual forma, se consideró importante la revisión de la semiología médica, con el fin de unificar los términos con los componentes a proponer.

Respecto a los antecedentes, los especialistas sugirieron que se debían anexar los familiares y sociales, así como especificar los antecedentes personales (patológicos, quirúrgicos, traumáticos, farmacológicos, ginecobstétricos). En el interrogatorio, igualmente se sugirió agrupar según los sistemas corporales. En relación con el diagnóstico y el tratamiento, se estableció  necesario anexar un espacio para las terapéuticas involucradas, ya que cada una maneja de forma independiente estos componentes: Medicina Tradicional China (8 principios, zang fu), Sintergética (láser, filtros), Terapia Neural (campos interferentes), Homeopatía (diagnóstico medicamentoso, diagnóstico constitucional); incluyendo adicionalmente el  diagnóstico convencional (CIE-10) que permita la identificación del mismo dentro de los sistemas de medicina convencional de acuerdo con la legislación colombiana. De igual manera se estableció un espacio para cada terapéutica en el tratamiento: Medicina Tradicional China (terapéutica), sintergética (láser, protocolos), terapia neural (técnica), homeopatía (medicamento). Finalmente se incluyó el espacio de recomendaciones.

Uno de los profesionales especializados resaltó la importancia del campo para el análisis posterior a la evaluación, teniendo en cuenta que allí el profesional justifica sus decisiones, tanto del diagnóstico como de la intervención. Los expertos mencionaron dentro del componente de seguimiento y control otros atributos no incluidos hasta ese momento dentro del modelo: paraclínicos, interconsulta, remisión, fórmula y solicitud de exámenes.

Los expertos, adicionalmente, brindaron recomendaciones respecto a la amplitud del modelo, ya que por su extensión podría generar pérdida de contacto con el paciente durante su consulta, y esto precisamente es lo que ellos buscaban evitar, considerando indispensable incorporar a la propuesta esquemas o dibujos de elementos diagnósticos como: tez, oreja, lengua, pulso (Medicina Tradicional China y TriDosha) y el diagrama de los Zang Fu. A partir de esta caracterización, se identifican los componentes y atributos para la construcción del modelo HCE-TA (cuadro).

FASE II: MODELO CONCEPTUAL DE HCE-TA.

A partir de los componentes y atributos identificados en la caracterización realizada en la fase I, se abstraen los conceptos claves y sus relaciones para proponer un modelo conceptual que representara la información de las historias clínicas en terapias alternativas y su interoperabilidad con otros sistemas utilizando el estándar HL7. Para el modelo conceptual se utilizó un modelo lógico de datos y un glosario de conceptos médicos en el contexto de HCE-TA, con la finalidad de servir como referencia en la gestión e intercambio de información, facilitando también el mapeo de los datos.

En la figura 1 se observa una abstracción del modelo de datos, el cual define la estructura de información de la HCE-TA, con la finalidad de servir como referencia en la gestión e intercambio de información, facilitando también el mapeo de los datos. Se utiliza un modelo lógico de datos y un glosario de conceptos médicos en el contexto de HCE-TA.

El modelo muestra los conceptos con sus respectivas relaciones, y define así la estructura de información y el conocimiento relacionado con HCE-TA. Entity, Role, Participation, Act, RoleLink y ActRelationship son especificadas por la Clinical Document Architecture (CDA)***, de HL7 v3.10,11 Se agregaron los conceptos Therapy y TherapyActLink, que no son incluidos en el estándar HL7.

Los Act o actos médicos se definen como algo que se está haciendo, se hizo, puede ser hecho, se prevé o solicita hacer. Ejemplos de actos médicos son: anamnesis, antecedentes, revisión por sistemas, palpación, signos vitales, seguimientos y control, ocho principios, lengua, diagnóstico, rostro, zang-fu, tratamiento, entre otros.

La Therapy representa las diferentes disciplinas dedicadas al estudio de la vida, la salud y las enfermedades del ser humano. A manera de ejemplo, algunas de las diferentes disciplinas que se vincularon en el desarrollo de la investigación, fueron: medicina tradicional china, homeopatía, sintergética, terapia neural, entre otros.

Modelo de interoperabilidad con hl7

El estándar ISO/IEC 2382-01 define la interoperabilidad como la capacidad para comunicarse, ejecutar aplicaciones o transferirse datos entre varias unidades funcionales sin que el usuario necesite conocer las características particulares de dichas unidades. Aunque la interoperabilidad abarca cuatro aspectos principales: técnica, sintáctica, semántica y organizativa, para efectos del proyecto se abordaron los tres primeros aspectos, la interoperabilidad organizativa o de procesos esta fuera del alcance del proyecto.

Interoperabilidad técnica

Define las interfaces físicas y lógicas que permiten el intercambio de información entre diferentes unidades organizacionales. Esta no es exclusiva del contexto sanitario, su desarrollo ha sido necesario para otros campos. Normas como 802.3, 802.11, TCP/IP, HTTP, los niveles bajos de la ISO 11073, SOAP, entre otras, son normas que se utilizan para alcanzar la interoperabilidad técnica.7,12

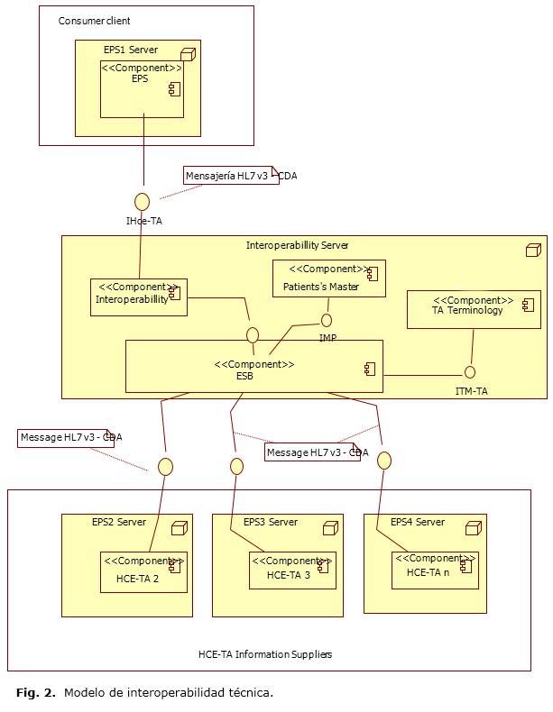
En el contexto del proyecto de HCE-TA se sugirió una interoperabilidad técnica utilizando los sistemas y herramientas ESB (Enterprise Service Bus), entre los cuales se consideraron: web sphere MQ, Fusion MiddleWare, TIBCO, SOA Express Way, Biztalk, MuleESB, OpenESB y Mirth Connect. Este tipo de sistemas ha sido diseñado para soportar con facilidad la conexión entre sistemas de información, y soporta una variedad de protocolos y estándares de interoperabilidad, entre los cuales se pueden encontrar HL7 v2.6 y HL7 v3. En la figura 2 se muestra la arquitectura propuesta a nivel del proyecto de HCE-TA para la implementación de la interoperabilidad técnica.

El modelo de interoperabilidad de HCE-TA presenta tres componentes globales:

1)  Consumer client: en este grupo se encuentran los sistemas con el rol de clientes, de las empresas promotoras de salud que necesitan tener acceso a la historia clínica electrónica de un paciente, la cual se encuentra en un sistema externo. En este caso se encontraría en un sistema proveedor de información de HCE-TA.

2)  HCE-TA information suppliers: en este grupo se encuentran los sistemas, con el rol de proveedores, de las empresas promotoras de salud que exponen la información de HCE-TA de sus pacientes para ser consultadas por los sistemas del grupo de clientes consumidores de información.

3)  Interoperabillity: en este grupo se implementa la lógica que orquesta los servicios que hacen posible la comunicación entre los clientes, consumidores y proveedores de información de HCE-TA.

La solución propuesta presenta una arquitectura orientada a servicios, la cual incluyó un modelo que soporta la interoperabilidad entre diferentes sistemas de información de HCE-TA y facilita la comunicación e intercambio de mensajes y datos, utilizando mecanismos de comunicación estándar como los servicios web y el bus de servicios.

Interoperabilidad sintáctica

La interoperabilidad sintáctica es la responsable de darle formato a la información de intercambio y de los tipos de datos utilizados. Dentro de las normas que se pueden tomar como base para conseguir este tipo de interoperabilidad se encuentra el Xtensible Markup Languaged (XML),**** las especificaciones para tipos de datos como las normas TS 14796 de CEN o la ISO 21090, las especificaciones de mensajes de las versiones 2.x de HL7 o los modelos de referencia de HL7 v3 o de UNE-EN ISO 13606.10,11

En el proyecto de HCE-TA se tomaron los modelos de referencia de HL7 v3 para definir la interoperabilidad sintáctica y también se tomó como guía el ciclo de vida de desarrollo del mensaje.13 A continuación se presenta cada una de las actividades y el producto obtenido durante la ejecución de cada una de ellas:

- En el análisis del dominio para el proyecto de HCE-TA se utilizaron casos de uso para representar los servicios y definir el alcance a nivel funcional, incluyendo la narrativa asociada a la interacción entre los diferentes actores.

- Para el modelo de información se hizo un análisis del modelo de referencia Refined-Message Information Model (R-MIM)*****, de HL7 para CDA y de sus clases, que estudia la cardinalidad de las relaciones entre ellas. Este análisis se aplica en el contexto del proyecto de acuerdo con la caracterización realizada para HCE-TA. En la figura 3 se observa el diseño del modelo de información del R-MIM del CDA restringido para el documento clínico en terapias alternativas. Se debe tener en cuenta que los colores corresponden a los presentados en la figura 1, de forma tal que el color verde corresponde a la especialización de una entity, el amarillo a un rol, el gris a una participation, el rojo a un Act y el color cian a una therapy.

- En la figura 4 se observa el diseño del mensaje; en la estructura básica de un documento clínico bien formado, deben distinguirse un header que contiene los metadatos del documento, y un body que contiene los datos concernientes a los enunciados de los actos clínicos como evaluación, diagnóstico, tratamiento y control, que son parte del documento. Los colores utilizados en la figura, se usaron solo con el objetivo de mostrar la estructura del documento, sus componentes internos y las relaciones de dependencia entre sí.

 FASE III: DISEÑO DE SOFTWARE E IMPLEMENTACIÓN

A continuación se describen las interfaces gráficas de usuario más relevantes en el sistema de gestión de información. En la figura  5 se observa la página principal de la interfaz gráfica del sistema HCE-TA, la cual presenta secciones para la anamnesis, antecedentes personales, familiares y sociales, revisión por sistema, análisis y resultados, diagnóstico de medicina tradicional china, sintergética, terapia neural y homeopatía.

El sistema, además del registro textual de información, también permite registrar gráficamente información relacionada al oído, lengua, cara, pulso y elementos, teniendo en cuenta que los datos que se obtienen son importantes para establecer el diagnóstico, guiar el tratamiento y, por tanto, llevar un registro de la evolución de los pacientes (Fig. 6)

La información gráfica se puede registrar utilizando un avatar que los representa, lo cual facilita y agiliza la interpretación de los datos registrados. En las gráficas de la oreja, la lengua y la cara, además de datos de tipo textual, se pueden ubicar colores (negro, verde, azul, rojo, amarillo, blanco) mediante puntos, que dependerán de lo observado por el profesional. En la historia clínica electrónica, se puede acceder a los gráficos a través de pestañas independientes.

 

CONCLUSIONES

La caracterización muestra la necesidad de estandarizar los procedimientos que se realizan desde cada una de  estas terapéuticas en el modelo, con el fin de dar respuesta a las necesidades de los profesionales al momento de registrar la información, ya que al ser un enfoque holístico e integral, muchos de ellos no utilizan solo un tratamiento, sino —en la medida que el paciente lo requiera— involucran más de una intervención para obtener una respuesta positiva en la situación de salud del individuo.

Los componentes, diagnóstico y tratamiento son independientes según la terapéutica, ya que estos varían entre ellas. Las terapéuticas más utilizadas en las instituciones de salud visitadas son: Medicina Tradicional China, Sintergética, Auriculoterapia, Homeopatía y Terapia Neural. El desarrollo propuesto puede beneficiar a los usuarios del sistema de salud y las instituciones del sector. Permite a la institución ser operativamente eficiente y cumplir con la normatividad vigente, esto asociado a facilitar una mayor cobertura y datos para estudios de investigación.

El sistema propuesto aporta desde las ciencias de la información un modelo y su implementación para la gestión de las historias clínicas en terapias alternativas y su interoperabilidad con otros sistemas, teniendo en cuenta las necesidades en el registro de información en salud dentro del sistema de salud colombiano.

 

Agradecimientos

Proyecto de investigación financiado por el Fondo Francisco José de Caldas de COLCIENCIAS, Ministerio de Tecnologías de la información y las comunicaciones MinTic, Universidad Manuela Beltrán, Desarrollos tecnológicos S.A - Projecto No. 1263-675-47207.


CONFLICTO DE INTERESES

Los autores declaran que no existe conflicto de intereses en el presente artículo.

 

REFERENCIAS BIBLIOGRÁFICAS

1. Organización Mundial de la Salud. Estrategia de la OMS sobre medicina tradicional 2014-2023 [Internet]. 2013 [citado 12 de mayo de 2016]. Disponible en: http://apps.who.int/medicinedocs/documents/s21201es/s21201es.pdf

2. Rojas A. Servicios de medicina alternativa en Colombia. Rev Sal Públ. 2012;14(3):468-77.

3. Martínez Medina S, Forero LE, Casas A. Sistematización de experiencias de medicina alternativa y terapias complementarias en el sistema de atención formal de Bogotá, D. C. Rev Investig Segur Soc Salud. 2009;11:69-80.

4. Olaya G, Guerrero G. Sistema de información en salud unificado en Cundinamarca. Bogotá: [Internet]. 2012 [citado 12 de mayo de 2016]. Disponible en: http://www6.cundinamarca.gov.co/Cundinamarca/Archivos/fileo_otrssecciones/fileo_otrssecciones8133955.pdf

5. Aguilar R, López D. Guía de implementación HL7 para sistemas de notificación obligatoria en salud pública en Colombia. Sist Telemát. 2009;7:13-32.

6. Gómez A, Parellada J, Ardisana O, López M, Trueba D. Validación de una historia clínica electrónica para pacientes graves. Rev Cubana Med Intens Emerg. 2007 [citado 12 de mayo de 2016];6(2):2.

7. Monteagudo J, Hernández C. Estándares para la Historia Clínica Electrónica. [Internet]. 2003 [citado 12 de mayo de 2016]. Disponible en: http://www.seis.es/documentos/informes/secciones/adjunto1/CAPITULO7_0.pdf

8. Castrillón H, González C, López D. Modelo arquitectónico de interoperabilidad entre instituciones prestadoras de salud en Colombia. Rev Ing Bioméd. 2012 [citado 12 de mayo de 2016];6(12). Disponible en: http://hdl.handle.net/11190/514

9. Resolución 3374. Diario Oficial No 44.276, del 30 de diciembre de 2000 [Internet]. Bogotá: Ministerio de Salud; 2000 [citado 12 de mayo de 2016]. Disponible en: http://www.minsalud.gov.co/Normatividad/RESOLUCI%C3%93N%203374%20DE%202000.pdf

10. Subcomité Técnico V3-CDA HL7 Spain. Guía para el desarrollo de documentos CDA [Internet]. HL7; 2007 [citado 12 de mayo de 2016]. Disponible en: http://www.hl7spain.org/documents/comTec/cda/GuiaElementosMinimosCDA.pdf

11. Dolin RH, Alschuler L, Boyer S, Beebe C, Behlen FM, Biron PV, et al. HL7 Clinical Document Architecture, Release 2. J Am Med Inform Assoc JAMIA. 2006;13(1):30-9.

12. Rueda C. Historia Clínica Informatizada: Evaluación de los casos colombiano y español. Med UNAB. 2006;1:63-71.






Recibido: 14 de enero de 2016.
Aprobado: 4 de marzo de 2016.





Adán Beltrán Gómez. Universidad Manuela Beltrán. Colombia. Correo electrónico: adan.beltran@docentes.umb.edu.co 

 


* Es una organización sin ánimo de lucro, que se dedica al desarrollo de estándares de salud, orientados a facilitar la interoperabilidad entre sistemas de información en salud.
**Es un modelo de información de HL7 v3, el cual define una estructura de información en el contexto de la salud.
***Es uno de los estándares de HL7 v3, el cual define la arquitectura y un modelo de intercambio de documentos clínicos electrónicos.
**** Es un lenguaje estándar orientado al intercambio e integración de información y comunicación entre aplicaciones.
***** Se encuentra dentro de los estándares proporcionados por HL7 v3, el cual es un modelo de información de mensajes refinado, utilizado en un escenario especifico o subconjunto del Refined-Message Information Model (RIM).